
We are releasing new light and dark mode Qt Creator themes this year, and would love to hear some feedback from you!
Why do we do this?
Your feedback matters! We listened closely to your input from the Qt Creator Survey, and one thing was clear: it's time for a visual refresh. You told us that the current look and feel of Qt Creator felt outdated, with some usability issues. From bland colour schemes to cluttered views, we knew it was time for a change. We also received valuable feedback about various features, which we're actively researching to address in future updates.
We value your input more than anything and feedback will help us continue to improve and refine Qt Creator to meet your needs.
What are we changing?
-
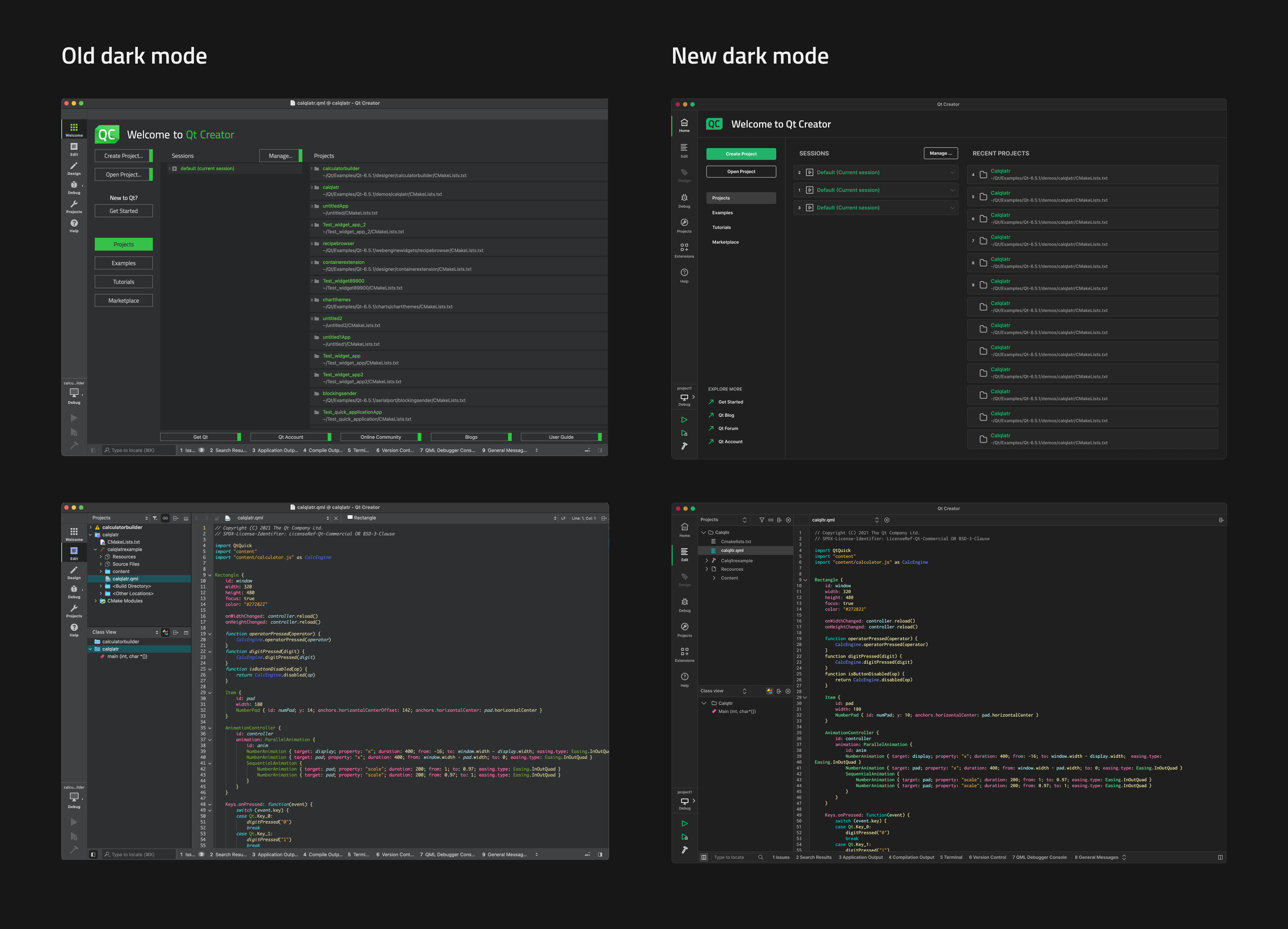
Added more contrast with new background and foreground colours.
-
Changed the green accent colour to a calmer and more modern one.
-
Optimised spacing to embrace a minimalist design philosophy.
-
Updated components like the buttons for a more modern versions and added states for hovering and pressing.
-
Aligned icons with the Qt Creator design system, which is flat, minimal and outlined.
-
Visual facelift & usability improvements for welcome view:
-
We highlighted the main actions such as creating and opening projects with large buttons.
-
We made the side menu for navigating to Projects, Examples, Tutorials and Marketplace, to look more like a menu rather than buttons.
-
We relocated important links from the bottom of the screen to the menu, to enhance their visibility and accessibility.
-
We've revamped key UI elements like cards, search field and combo boxes.
Take a moment to explore design images of the new themes below and let us know what you think?


Note: The images displayed only represent our current design and the final product may vary.
Darkmode-welcome.png
Darkmode-edit.png
Lightmode-welcome.png
Lightmode_edit.png