TL;DR
-
Automotive HMIs in Software-Defined Vehicles (SDVs) must continue to deliver seamless, responsive user experiences within physical cars' constrained environments, making software optimization as critical as hardware capability.
-
The UI framework's underlying event-driven architecture optimizes resource use, enabling advanced graphics, fast boot times, and responsive multitasking.
-
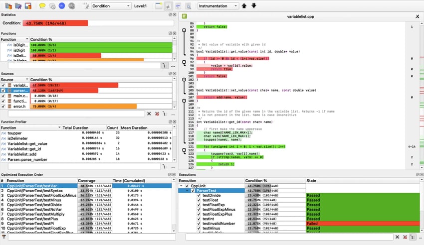
Profiling tools like QML Profiler and Coco Function Profiler provide early insights into UI performance, detecting inefficiencies, memory issues, and rendering problems before they impact development.
-
PC-based emulation allows development independent of physical hardware, accelerating iteration and time-to-market.
As vehicles become software-defined, High-Performance Computers may replace Electronic Control Units, but hardware alone cannot ensure smooth, reliable user experiences. Optimizing automotive Human-Machine Interfaces (HMIs) remains important in the car's constrained environments, to balance power consumption, improve boot times, and system responsiveness.
Automotive HMI Performance Beyond Hardware
"It's safe to say that the automotive industry is transitioning, slowly but surely, into an era of Software-Defined Vehicles," Embedded.com reported.
Transitioning into software-defined vehicles (SDVs) is more than a trend but a strategic move. Automakers must invest in vehicle software development, aligning their approaches with their digital maturity, business needs, and available resources.
According to Gartner® research, Software-Defined Vehicles' Impacts on the Role of the CIO, "to meet changing customer requirements and respond to competitive pressures from new market entrants, automakers are working on software-defined vehicles with new electrical and electronic (E/E) architecture that decouples hardware and software development life cycles." We believe, making this strategic move is crucial not only for maintaining a competitive edge with differentiated offerings, but also for opening up new revenue opportunities. The report also notes, "The new E/E architecture will give automakers more control to deliver richer application updates, deeper into the vehicle. In turn, this enables vehicle owners/users to pay for upgrades that can be delivered to the vehicle by software, which means they no longer have to wait for new vehicle models to enjoy state-of-the-art automotive features. This means that automakers can monetize the same product over its lifetime, rather than a single capital payment. As a result, revenue streams from second or third vehicle owners are enabled, too (either through one-off purchases or delivery of services that customers can subscribe to)."
In addition, Gartner states that "this architecture differs from today's vehicles where compute is distributed across 75 to 100 ECUs, with embedded sensors and actuators running signal-based communication software. Instead, the software-defined vehicle contains three high-performance computers (HPCs)." The report emphasizes that "HPC hardware is important because it allows the integration of multiple functions on a domain (and in the future a zonal) controller resulting in less embedded hardware."
Yet, the performance of automotive UI applications and the quality of their graphics are influenced by more than just hardware.
SDVs may have more powerful centralized hardware, but these systems still operate within the car's constrained environment. Limited cooling capacity that causes challenges related to thermal management, energy consumption limitations in electric vehicles, and user demand for rapid boot times can create performance bottlenecks. Additionally, when multiple services run in parallel on the same HPC, careful resource isolation and prioritization are required to ensure responsiveness.
A User Interface (UI) framework, within an automotive HMI framework as the foundation for building a vehicle's digital experience, provides a series of ready-made solutions to optimize resource consumption in constrained environments, enabling a multitude of parallel services and advanced graphics with a low footprint.
Event-Driven Architecture
UI applications consist of various elements, including widgets, charts, interaction areas, and views. These elements work together across one or multiple screens to provide users with the information they need to perform different tasks simultaneously. Thus, numerous processes compete for limited system resources, such as memory, processing power, and storage, particularly on low-energy or resource-constrained devices.
Unlike gaming applications, where a single application can monopolize resources and have unlimited startup time, automotive UI software requires a more efficient approach. The UI engine of the dedicated UI framework is specifically designed to manage these competing processes while maintaining high performance. In a digital automotive cockpit, this engine runs applications on the vehicle's hardware and software architecture. Additionally, the framework's underlying event-driven architecture uses events to trigger functionality and to communicate across decoupled services. Applications remain idle when not in use, thereby minimizing the memory, CPU, and GPU resources required. Such on-demand behavior frees computational resources for other tasks. Coupled with UI virtualization, this ensures elements load dynamically, reducing the memory footprint.
The UI framework further supports:
- Background loading of UI and resources
- Threading to handle the concurrent execution of tasks across multiple CPU cores
- Memory management to automatically handle the allocation and deallocation of memory for objects
- Caching for images, fonts, and other resources, helping to speed up the loading and display of these resources
- Optimized data structures that are more efficient than the standard C++ data structures
- Compilation options including link-time optimization to find opportunities for optimization of the overall program.
Qt offers a unified HMI development process under a single UI framework. Its event system supports event-driven programming, where actions are triggered by events such as user input, timers, and signals. This function can drive more effective resource utilization, especially when combined with Qt's additional features like lazy loading, threading, and caching.
Qt further provides tools designed explicitly for threading, memory management, and real-time rendering, optimized for automotive rendering software in embedded environments. Key advantages include:
- Low-footprint rendering
- Graphics acceleration
- Real-time performance
- Support for microcontroller (MCU)-based, resource-constrained platforms.
Outcome for teams: resource efficiency, faster development cycles, and enhanced user experience with responsive UIs.

Profiling Tools for Early-Stage HMI Development
A significant challenge in automotive HMI development is ensuring optimal performance from the earliest design stages. Semiconductor shortages and long hardware lead times often delay access to target ECUs, stalling development. In this context, teams must be able to develop and test software independently of physical hardware.
Pressure is mounting on Original Equipment Manufacturers (OEMs) to compress development cycles while delivering an increasing array of features and maintaining high quality. Without early insight into performance issues, teams risk incurring costly rework and missing deadlines. Moreover, the centralized architecture and HPCs in SDVs can create a challenge: a bug in one domain, such as infotainment, can disrupt functionalities in others, like cluster responsiveness. This interconnectedness complicates the integration process, making it harder to isolate and resolve issues. Additionally, managing variant configurations and cross-platform compatibility adds layers of complexity that teams must navigate.
Profiling tools collect data on how applications use resources such as CPU, memory, and network bandwidth and analyze them to identify bottlenecks, lags, and memory leaks. Too complex 3D models, high-density shaders, and extensive use of shader effects are frequent issues that may prevent an application from performing steadily at the optimal 60 frames per second. The profiler helps detect such rendering cases as well as suboptimal code, background tasks that consume too many resources, memory leaks, unoptimized graphics, and too frequent UI updates—all issues that could go unnoticed without the right tools.
Qt Group provides tools like the QML Profiler and Coco Function Profiler to support this process:
- QML Profiler detects UI slowness, excessive JavaScript execution, and dropped frames caused by inefficient bindings or signal handlers.
- Coco Function Profiler measures execution time and call counts, helping identify high-cost operations and performance bottlenecks.
These tools are well-suited for automotive HMI development, where responsiveness, efficiency, and reliability significantly influence the customer's perception of vehicle quality.
Emulation: Hardware-Independent Development
In his speech at the Qt World Summit, Roman Leykin, Senior Manager, Automotive HMI Engineering at Harman, emphasized the importance of simulating vehicle context early in the development cycle. He described a workflow where teams can load scenes, validate parameters, and iterate quickly, comparing it to twisting a kaleidoscope to explore new UI combinations. Such capability is important for testing performance across variants and ensuring the UI behaves reliably in real-world conditions.
When access to the target hardware is unavailable, the UI framework's emulation capabilities enable developers to observe the app's behavior on the target's form factor and process resources directly from their PC, simulating the experience as if it were running on the actual device.
Qt's PC-based emulation capabilities allow developers to replicate the behavior of their applications within a desktop environment that mimics the form factor and performance characteristics of the target device. Qt's Boot to Qt and Qt for Device Creation environments are designed to allow full-stack development and testing on a PC before hardware is finalized. With Qt Framework's cross-platform capability, developers can build once and deploy across multiple targets, supporting parallel workflows across design, development, and testing. This hardware-independent approach reduces bottlenecks and accelerates time-to-market.
Quality Assurance
In the highly regulated automotive industry, the demand for safety-critical standard certifications is not new; it has only intensified with the introduction of cybersecurity and software update regulations, now with increased investments in automotive software development. According to the 2024 Gartner Emerging Tech: The Future of the Automotive Software Ecosystem, "with cybersecurity and software update regulations in place, all stakeholders in the value chain for these software layers must ensure compliance in their products and processes."
Accordingly, in addition to delivering fluid performance, UI applications must meet industry standards for safety and reliability. To support this need, Qt Group offers a comprehensive suite of software quality solutions for automotive HMIs, including Squish, Coco, and Axivion. These solutions facilitate automated testing, static code analysis, architecture verification, and code coverage, that help identify untested code, ensure standards compliance, and detect potential safety issues.

Conclusion
The software-defined vehicle era introduces new demands for automotive HMIs: responsive interfaces, efficient resource use, and reliable performance under complex, centralized architectures. Key lessons in optimizing the HMI performance include event-driven design to minimize unnecessary processing, early-stage profiling to detect performance bottlenecks, and hardware-independent development to accelerate iteration and testing. By providing an integrated, end-to-end framework for automotive HMI design, development, testing, and deployment, Qt enables teams to apply these lessons systematically, ensuring high-quality, efficient, and future-ready interfaces that have a direct impact on customer satisfaction and automakers' competitive standings in the market.
Gartner, Software-Defined Vehicles' Impacts on the Role of the CIO, 24 December 2024.
Gartner, Emerging Tech: The Future of the Automotive Software Ecosystem, 24 December 2024.
GARTNER is a registered trademark and service mark of Gartner, Inc. and/or its affiliates in the U.S. and internationally and is used herein with permission. All rights reserved.
Software-Defined Vehicles Need Software-Defined Leaders
You are delivering the software-defined vehicles the market demands. But the constant struggle with complex integrations, painful compliance, and costly software recalls proves hardware-first processes are still broken and slowing you down.
This playbook isn't for companies that are failing. It's for technical leaders who know the current cost of success is unsustainable. Learn how to shift to a software-first mindset and discipline, and take ownership of your architecture to eliminate complexity at its source.
No sign-up required